キャンペーン
キャンペーン
キャンペーンでは事前に作成いただいたセグメントを使用して、対象者に段階的にフォローのご案内をする「ステップメール」の作成が可能です。キャンペーンの内容を「シナリオ」と呼びます。お客様に対して効果的にリピート促進や引き上げを行うためにご利用ください。
キャンペーンの登録方法
①キャンペーン機能はある条件でセグメントしたお客様に対して、
・3日後→お礼メール
・7日後→クーポンメール
・14日後→離脱防止策メール
というイメージでステップフォローを自動的に行えるツールです。こちらではキャンペーンの登録方法をご案内致します。
画面左のメニューバーより > 【販促管理】 > 【キャンペーン】をクリックしてください。

②「キャンペーン登録」ボタンをクリックします。

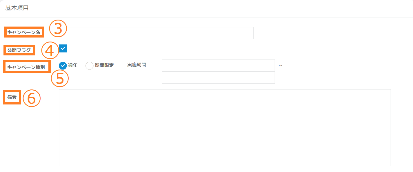
③管理用のキャンペーン名をご設定ください。
④公開フラグにチェックを入れると、キャンペーンを保存された際のステータスが「公開」となり、作成したキャンペーンが実行可能な状態となります。チェックを外すと「非公開」のステータスとなり、作成したキャンペーンが停止の状態となります。
※非公開にされた時点でメールは配信されなくなります。
⑤キャンペーン種別では、キャンペーンを実施する期間を設定いただきます。
通年または期間限定にチェックを入れてください。期間限定の場合は実施期間をご指定ください。
【通年】
恒常的に配信する場合にご利用いただく設定でございます。
【期間限定】
設定期間内の条件に当てはまった顧客へ配信されます。
ただし、終了日はキャンペーンメールが停止する日となります。
※例:
3月22日~3月27日までキャンペーンメールが稼働します
⑥備考には管理者様用に作成するキャンペーンの詳細や注意事項をご記入いただけます。

⑦続いてキャンペーンが実施される開始条件を設定します。「検索」ボタンをクリックし、事前に作成いただいたセグメントを登録します。

⑧登録するセグメント名を入力し、「検索」ボタンをクリックします。
※部分一致での検索が可能です。
⑨該当のセグメントの「登録」ボタンをクリックします。

⑩セグメントが登録されました。変更される場合は「削除」リンクをクリックし、再度セグメントの登録を行ってください。
※セグメントの登録の際は、誤ったセグメントを選択されていないか今一度ご確認をお願い致します。誤ったセグメントを登録された場合、本来の意図とは別のご購入者様にメールが配信されることになりますため、ご注意ください。
⑪キャンペーンの終了条件を設定します。「検索」ボタンをクリックし、事前に作成いただいたセグメントを登録します。
※終了条件は必須ではございません。
※終了条件を設定し、その条件に合致したご購入者様はキャンペーンの対象から外れ、コンバージョンとしてカウントされます。
※開始条件と終了条件のどちらにも合致するご購入者様に対してはキャンペーンは実行されません。

⑫登録するセグメント名を入力し、「検索」ボタンをクリックします。
※部分一致での検索が可能です。
⑬該当のセグメントの「登録」ボタンをクリックします。

⑭セグメントが登録されました。変更される場合は「削除」リンクをクリックし、再度セグメントの登録を行ってください。
※開始条件と同様にセグメントの登録の際は、誤ったセグメントを選択されていないか今一度ご確認をお願い致します。
⑮条件の設定が完了したら「保存」ボタンをクリックします。こちらでキャンペーンの概要部分の設定が完了しました。
この後、シナリオ設定でメール文面や送信のタイミングなどを登録していきます。

⑯新たにシナリオ設定画面が表示されます。この時点で「×」ボタンで設定画面を閉じると、キャンペーンの概要部分のみ保存されます。後からシナリオを作成いただくことも可能です。
⑰シナリオ設定を進める場合、セグメント名下部の「+」ボタンをクリックします。

⑱時計とメールのマークが表示されます。こちらのマークは「イベント」と呼びます。
時計のマークは「待ち時間設定」と呼び、何日後にキャンペーンを配信するかという設定が可能です。
メールのマークはご購入者様に配信されるメール本文と送信するタイミングをご設定いただけます。

こちらでは例として、最初に待ち時間設定は行わず、キャンペーン開始日にメールが配信されるシナリオを作成していきます。メールのマークを選択するとオレンジの枠でマークが囲まれます。こちらを再度クリックします。
また、削除したい場合はマーク右上のごみ箱マークをクリックすると削除が可能です。
※イベントの削除はシナリオ作成中のみ可能です。キャンペーンが一度でも実行された場合、そこに紐づくイベントを削除することはできませんのでご注意ください。

※⑲~㉙までは必須項目になります。
画面左側に個別設定画面が表示されます。
⑲まず、メールの配信時間を設定します。配信時間は5分単位で設定が可能です。
⑳メール種別を「HTMLメール」または「テキストメール」から選択します。
HTMLメールの場合は本文入力欄がHTMLとテキストの2か所ございます。テキストメールの場合は本文入力欄がテキストのみとなります。
※HTMLメールにて本文に画像を挿入する場合、カートドメイン経由(https://貴社カートドメイン/admin)のURL形式でサブスクストア管理画面へログインし、再度画像を登録ください。
IPアドレス経由で管理画面にログインし画像を登録された場合、画像が正しく反映されない事があります。
㉑貴社カートドメインは「設定>重要項目設定>基本設定>ドメイン」よりご確認いただけます。
「送信者名」「送信元メールアドレス」を設定ください。
㉒メールはPC用とスマートフォン用とどちらもご設定ください。
㉓事前に文書テンプレートで作成いただいたテンプレートの挿入が可能です。「テンプレート」ボタンをクリックします。

㉔挿入する文書テンプレート名を入力し、「検索」ボタンをクリックします。
㉕該当のテンプレートの「登録」ボタンをクリックします。

㉖本文にテンプレートが挿入されました。引き続き、PC用のテキスト本文とスマートフォン用のHTML本文、テキスト本文を設定していきます。テンプレートを使用されない場合は、各本文入力欄に直接内容を記述していきます。
㉗件名、本文に「ショップ名」「お客様姓」「お客様名」のタグの挿入も可能です。「利用可能タグ」ボタンをクリックします。

㉘「登録」ボタンをクリックするとカーソルを合わせた箇所にタグが挿入されます。

㉙メール設定が完了したら、確認の為任意でテストメールの送信が可能です。テストメールを送信するメールアドレスを入力し「テスト送信」ボタンをクリックします。
㉚設定が完了したら「保存」ボタンをクリックします。

㉛本文の保存が完了するとメールマークからオレンジの枠が外れ通常の表示に戻ります。
㉜シナリオの続きを作成していきます。「+」ボタンをクリックします。

㉝再び時計のマークとメールのマークが表示されます。今回はメールの配信タイミングの間を空けるため、待ち時間設定を行います。時計のマークを選択後、マークがオレンジの枠で囲まれるため、再度クリックします。
㉞次のメールを「●日後に配信する」といった、配信までの日数の設定を行います。入力欄に任意の日数を入力します。
㉟日数が確定したら「保存」ボタンをクリックします。

㊱この流れでシナリオを作成していきます。間に待ち時間設定を行わずに次のメールを設定する場合、自動で1日間空くように設定がされます。

㊲例としてシナリオを2つのメールを配信する内容で作成しました。最後に「シナリオの書き出し」ボタンをクリックし、「×」ボタンで画面を閉じます。

㊳シナリオの書き出しを行ったキャンペーンはシナリオステータスが「シナリオ作成済み」となります。書き出しを行っていないキャンペーンは「シナリオ作成中」というステータスになるため、別途書き出しを行っていただく必要がございます。
作成中のシナリオの編集方法は以下のリンクからご確認ください。

キャンペーンの検索方法
①検索の対象となるキャンペーンの条件を指定してください。
②「条件クリア」ボタンをクリックしていただくと現在指定されている検索条件がクリアされます。
③「検索」ボタンをクリックしてください。

④検索結果が表示されます。
⑤検索結果の表示件数を変更できますので、確認しやすい件数に指定してください。


⑥キャンペーン>キャンペーン顧客管理から、キャンペーンを実施中の顧客が検索できます。
検索結果では、顧客ごとに次回送付予定のキャンペーンを確認いただけます。
※実行予定日時になりますと、シナリオタイプの欄に記載されている内容が実行されます。
⑦選択したキャンペーンは、個別での停止・再開の一括更新可能となっております。
※ステータスを継続から停止にすると、未実行キャンペーンが実施されなくなります。
※ステータスを停止から継続にすると、再びキャンペーンを実施します。次のシナリオが実施されるのは継続に変更した翌日となります。
検索項目
| 検索項目 | 項目の説明 |
| キャンペーン名 | 対象のキャンペーン名を指定してください。 ※部分一致での検索が可能です。 |
| ステータス | 「公開」または「非公開」にチェックを入れてください。 |
| キャンペーン期間 | 「通年」または「期間限定」にチェックを入れてください。 |
キャンペーンの編集・削除方法
編集方法
①各キャンペーンごとに「編集」リンクがありますので、クリックしてください。編集画面が開きますので、そちらで編集を行ってください。
※こちらの編集はキャンペーン概要の編集です。シナリオの編集ではございませんので、ご注意ください。
※キャンペーン実施期間中の場合でも編集は可能ですが、条件が変わってしまう点をご理解の上編集を行ってください。

②こちらの一覧画面からキャンペーンの公開ステータスの変更が可能です。各キャンペーンごとにチェックボックスがございますため、該当のキャンペーンにチェックを入れます。
③「公開」ボタンをクリックすると非公開だったステータスが公開済みに変更されます。公開済みのステータスを変更する場合は「非公開」ボタンをクリックします。

シナリオの編集方法
④各キャンペーンごとに「シナリオ」ボタンがありますので、クリックしてください。シナリオの設定画面が開きますため、そちらで編集を進めてください。

キャンペーンの削除方法
⑤各キャンペーンごとに「削除」リンクがございますため、クリックしてください。


⑥キャンセルを削除して問題がなければ「OK」ボタンをクリックしてください。
※該当のキャンペーンが一度でも実行されている場合は削除できません。キャンペーンを止めたい場合はステータスを非公開に変更ください。
キャンペーンの結果・詳細確認方法
①該当のキャンペーン名をクリックします。

②左記のキャンペーン閲覧画面が表示されます。
上部にはキャンペーンの基本項目が表示されます。
③中央にはキャンペーン結果が表示されます。
キャンペーンの流入数とコンバージョンが確認できます。
※コンバージョンは終了条件を設定いただいた場合にご確認いただけます。終了条件を設定されない場合は0と表示がされます。
④下部にはキャンペーン詳細が表示されます。
キャンペーン閲覧をしている本日のイベント対象ユーザー数と実行済みユーザー数、ステップメールの「送信数」「到着数/到着率」「エラー数/エラー率」が確認できます。
※キャンペーンは10分ごとのバッチ処理によって情報を取得しております。

| 項目 | 項目の説明 |
| 流入数 | セグメント内容に当てはまった顧客数になります。 |
| コンバージョン | キャンペーンの終了に当てはまった顧客数になります。 |
| 累計送信数 | シナリオが送信された累計数になります。 |
| 待ち状態 | 送信待ちユーザー数になります。 |
| 本日送信数 | 当日にシナリオが配信された数になります。 |
キャンペーンが配信される条件
<キャンペーン条件>
・キャンペーンが「公開」かつ「シナリオ作成済み」 ※「シナリオ作成済み」する場合は、シナリオ編集画面より「シナリオ書き出し」をクリックください。
・メール送信時に、セグメント条件を満たしている
<ユーザー条件>
・メルマガ「購読する」を選択している
・「メール配信停止」になっていない
・「アカウント削除済み」ではない
・「ブラックリスト」に含まれていない
よくある質問
| 質問 | 回答 |
| キャンペーンの途中でセグメントを編集したらどうなりますか? | セグメントはキャンペーンの入り口の役割のため、途中で変更しても1度セグメントに該当した顧客へは最後までステップメールが配信されます。終了条件に当てはまらない限り、ステップメールが止まることはありません。 |
| 配信対象の顧客はいつ決まりますか? | メール配信直前にセグメント条件に当てはまる顧客を抽出します。 |
| キャンペーンの途中でシナリオのディレイ設定を変更したらどうなりますか? | 変更前に対象となった顧客へは変更前の日数で配信され、変更後に対象となった顧客は変更後の日数で配信されます。 |
| キャンペーンのシナリオ>HTMLにて、記載したコードにて画面崩れを起こしました。何故管理画面が記載したコードの影響を受けるのでしょうか? | 下記URLをご確認ください。よくある質問 |
| キャンペーンにてセグメント対象の洗い出しが行われるタイミングはいつですか。 | シナリオの作成を始めた段階からセグメント対象の洗い出しが行われる為、指定の月以降のお客様を対象とする場合は、セグメント内で「期間指定」をご設定ください。例)2021年5月~6月の期間を対象とする場合セグメントの「絶対期間指定」にて5月1日~6月30日と設定する。 |
| キャンペーンメールにて、セグメントの条件に複数該当した場合どうなりますか? | キャンペーンは1顧客に1通しか送信されませんので、セグメント内の条件に2つ該当したとしても、送信されるのは1通となります。 |
| キャンペーンメールが配信される対象は何ですか。 | 顧客情報の「メルマガ購読する」になっている顧客が対象となります。「メルマガ購読しない」になっている顧客は配信対象外となります。 |